简单设置,快速运行。

评分:
好评:0
差评:0
手机扫描下载
ExaGear ET模拟器安卓版是款不错的模拟机软件,通过下载此软件来在手机上运行各种游戏所需的虚拟环境,超小的软件占比上手十分的简单,用户需要设置参数来进行体验,免费的软件实时更新等着你来加入,千万不要错过!
1、下载ExaGear ET模拟器,用手机解压得到exagear模拟器安装包和“main.12.com.eltechs.ed.obb”;

2、安装ExaGear ET模拟器;

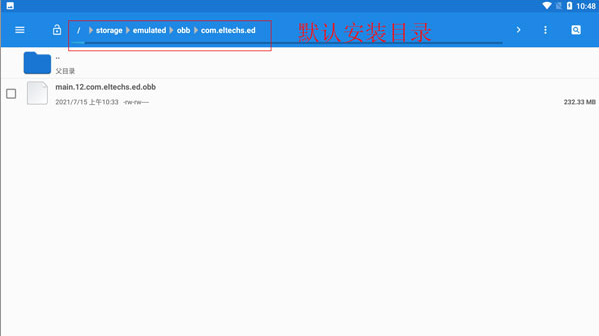
3、在文件管理里面找到“main.12.com.eltechs.ed.obb”;

4、把“main.12.com.eltechs.ed.obb”移动到exagear模拟器安装目录下;
默认安装目录【storage/emulated/obb/com.eltechs.ed】

5、下载游戏,解压游戏到手机内存的exagear目录下,没有自建;
6、启动应用程序,第一次加载可能较长慢慢等待,如果出错请重复上面几步!进入后选择自己要玩的游戏;

7、点击游戏会出现两个选择,第一个是在带侧边鼠标键盘启动,第二个是全屏启动游戏!远择一项,在选择第二个破解内购;
8、接下来就是加载游戏,可能加载时间较长,等待一会儿,进入后就可以尽情的游戏了。
ExaGear ET模拟器安卓版是一个多功能的电脑操作系统模拟器拟。有了这款软件你就可以在手机上面玩一些PC游戏了。除了许多游戏资源外,还可以对游戏进行更改,这样你就可以在修改设备中获得所有与游戏相关的内容。安卓系统的手机用户可以直接在这个页面上下载。欢迎在手机上体验电脑游戏。
1、 让游戏更具趣味性,安装简便且在缓解压力后能带来良好体验,一键式安装程序,让您轻松享受手机游戏的乐趣。这里有多种游戏类型,您可以选择自己喜欢的游戏模式。
2、 在您的移动设备上体验电脑游戏的魅力,确保游戏运行流畅,同时尽可能重现其乐趣。手机上的操作模式已进行优化,更加简单,并且能与各种移动设备兼容。
3、 通过游戏选项,我们为每位玩家带来了丰富的游戏乐趣,包括多种游戏类型,让您能够体验到更极致的游戏乐趣。探索游戏模式,享受游戏体验吧;
1、根据手机模拟的工作能力,他们可以根据游戏感受到经典的网络游戏。
2、在手机上显示电脑的全部功能,这款软件就能全部搞定。
3、有一个完整的游戏玩法,并根据键盘为每个人设置了各种特殊工具。
游戏键盘切换器v6.2.5 安卓版游戏键盘切换器是款不错的游戏辅助,通过下载软件就可以设置键盘内容,点击选择来完成体验,根据自己的需求来进行使用,各种强大的功能非常的好用,支持各种设备来进行调整,喜欢的小伙伴快来加入我们吧,千万不要错过!
游戏键盘中国版5.0v6.2.5 安卓版游戏键盘中国版5.0是款不错的游戏辅助,强大的软件功能上手十分的简单,快来根据自己的需求来开始进行体验,全新的版本可以解决各种键盘问题,自定义设置来满足你的需求,还在犹豫什么?快来加入我们吧,感兴趣的小伙伴千万不要错过!
游戏键盘映射appv6.2.5 安卓版游戏键盘映射app是款不错的游戏辅助,在这里用户可以点击设置键盘来开始使用,各种软件功能上手十分的简单,根据自己的需求来进行切换,超小的软件占比轻松的解决用户的各种问题,感兴趣的小伙伴快来加入我们吧,千万不要错过!
gg修改器虚拟空间优化版下载v101.1.0 安卓版gg修改器虚拟空间优化版下载是款热门的游戏辅助,玩家可以导入不同的单机游戏来进行修改体验,便捷的软件功能实时更新,全新的优化版带来了更加丰富的功能体验,本站提供gg修改器虚拟空间优化版下载正版资源,快来加入我们吧!
Copyright 2002-2026 hncj.com 【火鸟手游网】 备案号:鄂ICP备2022003364号-1
鄂公网安备42011102004682号
声明:所有软件和文章来自互联网 如有异议 请与本站联系 本站为非赢利性网站 不接受任何赞助和广告